1. الرئيسية
  • الافتراضي
  • الأكثر إعجابا
  • الأكثر تفضيلا
  • الأكثر زيارة
  • الأحدث

معرض الأعمال

عودة
عرض النتائج
سيتم دمج المهارات المقترحة بعد مراجعتها من قبل الدعم
صفحة هبوط

صفحة هبوط

1
Presentations & School projects

Presentations & School projects

1
تحليل البيانات وبناء نماذج تعلم الآلة (Machine Learning)

تحليل البيانات وبناء نماذج تعلم الآلة (Machine Learning)

1
Delta  -  Education  App

Delta - Education App

1
ادخال البيانات و كتابه المستندات والبحث

ادخال البيانات و كتابه المستندات والبحث

1
نحليل المنافسين (Competitor Analysis)

نحليل المنافسين (Competitor Analysis)

1
تصميم وتحليل قواعد بيانات باستخدام SQL (Banking ERD + Bike Stores Queries)

تصميم وتحليل قواعد بيانات باستخدام SQL (Banking ERD + Bike Stores Queries)

1
موقع مكتبة إلكترونية (Full Stack باستخدام Django) لإدارة استعارة وتجديد الكتب

موقع مكتبة إلكترونية (Full Stack باستخدام Django) لإدارة استعارة وتجديد الكتب

1
Image Voyages | Travel & Tourism

Image Voyages | Travel & Tourism

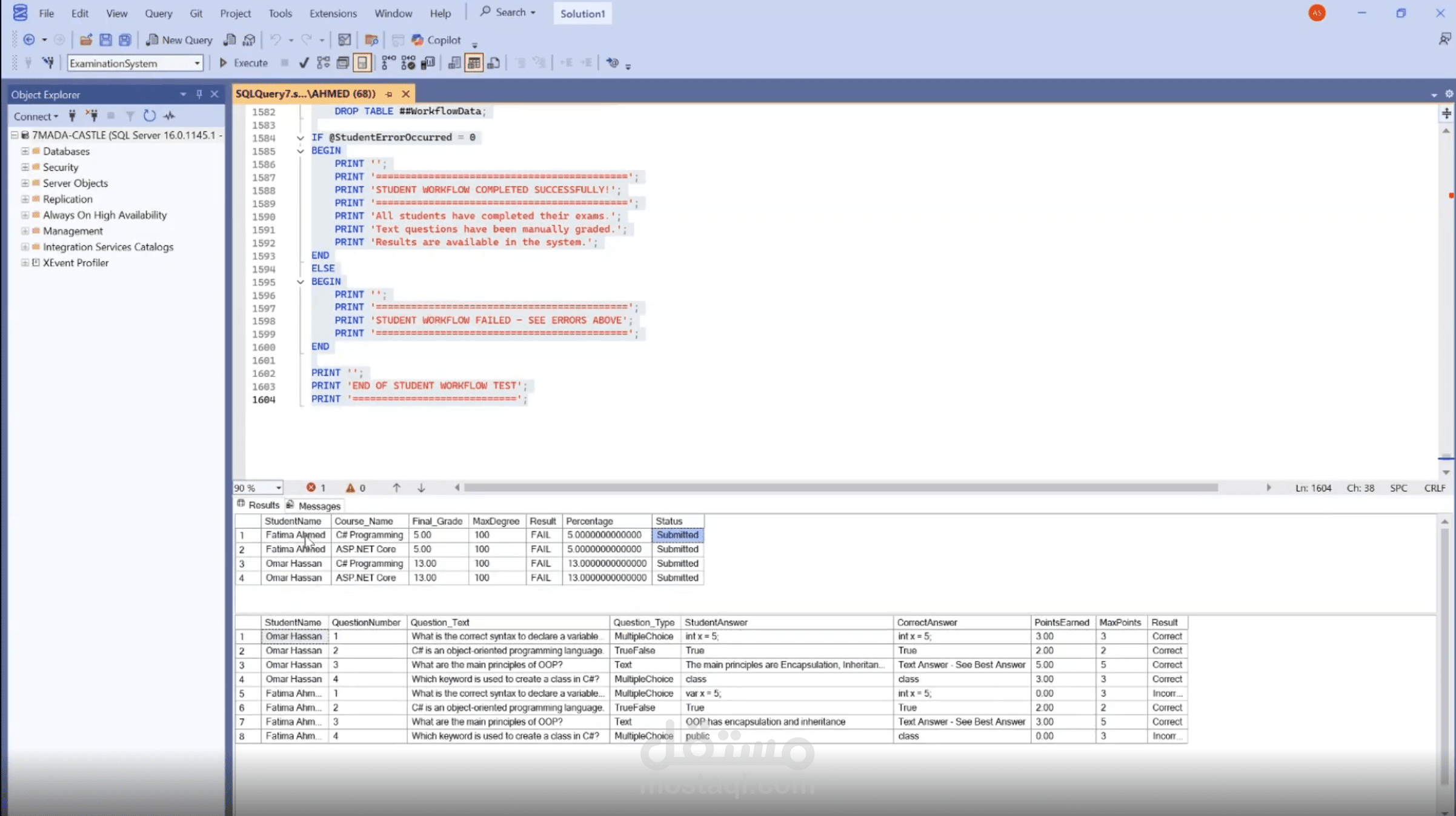
DEPI Internship Examination system project

DEPI Internship Examination system project

Professional YouTube Thumbnail Design & Illustration

Professional YouTube Thumbnail Design & Illustration

community

community

coffee shop

coffee shop

Automation,Continuous Integration and Continuous Delivery/Deployment

Automation,Continuous Integration and Continuous Delivery/Deployment

1
مدينة بريدة / القصيم/ السعودية

مدينة بريدة / القصيم/ السعودية

1
(عنيزة -القصيم)

(عنيزة -القصيم)

1
تنظيف ومعالجة وتصوير بيانات أمراض القلب Cardiovascular

تنظيف ومعالجة وتصوير بيانات أمراض القلب Cardiovascular

1
Visual Identity & Product Packaging Design for “Juniper” Keto-Friendly Soda

Visual Identity & Product Packaging Design for “Juniper” Keto-Friendly Soda

1
Portfolio

Portfolio

1
*The Weirdest Laws in History: From Animal Trials to Oni*

*The Weirdest Laws in History: From Animal Trials to Oni*

1
My Portfolio

My Portfolio

1
تطوير موقع ووردبريس متكامل لعيادة أسنان رائدة في الرياض مع نظام حجوزات مخصص

تطوير موقع ووردبريس متكامل لعيادة أسنان رائدة في الرياض مع نظام حجوزات مخصص

1
دراسة حول دور البروتينات السكرية في تطور سرطان القولون والمستقيم

دراسة حول دور البروتينات السكرية في تطور سرطان القولون والمستقيم

Exploratory Data Analysis with Python

Exploratory Data Analysis with Python

CCNA project:Each PC receives an IP address from DHCP. Devices in different VLANs can communicate with each other through Inter-VLAN Routing (done on the routers). OSPF dynamically shares routes between all routers, ensuring end-to-end reachability

CCNA project:Each PC receives an IP address from DHCP. Devices in different VLANs can communicate with each other through Inter-VLAN Routing (done on the routers). OSPF dynamically shares routes between all routers, ensuring end-to-end reachability

تعليق صوتي اعلاني باللغة الانجليزية لموقع RST GAMER للالعاب لموقع اجنبي

تعليق صوتي اعلاني باللغة الانجليزية لموقع RST GAMER للالعاب لموقع اجنبي

My YouTube channel

My YouTube channel

Lavender beauty

Lavender beauty

إعلان لابتوب ZBook 15 G5 Workstation

إعلان لابتوب ZBook 15 G5 Workstation

9
Logo, Professional Business Card and Flyer Design

Logo, Professional Business Card and Flyer Design

Official Envelope: "Sanad" Awareness Campaign

Official Envelope: "Sanad" Awareness Campaign

UI/UX Design | Website | Landing Page | Restaurant Food App

UI/UX Design | Website | Landing Page | Restaurant Food App

UI/UX Design | Mobile App | Application | Music App

UI/UX Design | Mobile App | Application | Music App

صفحة html / css / javascript احترافية لتسجيل الدخول و عمل حساب

صفحة html / css / javascript احترافية لتسجيل الدخول و عمل حساب

Anime edit

Anime edit

Meditation Timer – تطبيق للتأمل بواجهة مريحة

Meditation Timer – تطبيق للتأمل بواجهة مريحة

المزيد..

مستقل

  • عن مستقل
  • الأسئلة الشائعة
  • ضمان حقوقك
  • شروط الاستخدام
  • بيان الخصوصية

مشاريع

  • مشاريع أعمال
  • مشاريع برمجة
  • مشاريع هندسة وعمارة
  • مشاريع تصميم
  • مشاريع تسويق
  • مشاريع كتابة وترجمة
  • مشاريع دعم ومساعدة
  • مشاريع تدريب
  • التصنيفات

روابط

  • مستقل للمؤسسات
  • ابحث عن عمل
  • معرض الأعمال
  • مجتمع مستقل
  • مدونة مستقل
  • مركز المساعدة

تابع مستقل على

  • Facebook
  • Twitter

وسائل الدفع المتاحة

  • Paypal
  • Visa
  • Mastercard

© 2025 حسوب. جميع الحقوق محفوظة.

© 2025 Hsoub. All rights reserved.