الرئيسية
المستقلين
Zakaria D.
معرض الأعمال
اطلب عمل مماثل
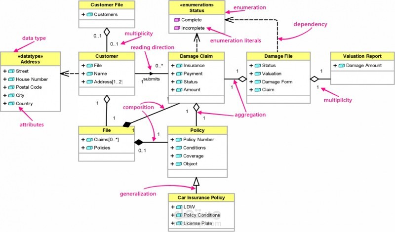
أجزاء متفرقة من بعض أعمالي والخاصة بتحليل النظم
تفاصيل العمل
بعض من أعمالي والخاصة بتحليل الأنظمة
بطاقة العمل
اسم المستقل
Zakaria D.
عدد الإعجابات
3
عدد المشاهدات
348
تاريخ الإضافة
02/08/2020
المهارات
رسم UML
تحليل النظم
×