تفاصيل العمل

انا صممت وطورّت موقع أثاث كامل بشكل عصري وبسيط، الهدف منه إنه يدي تجربة مستخدم سهلة وشكل شيك يعبر عن البراند.

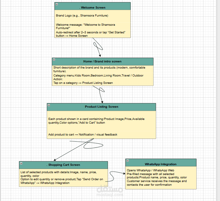
اشتغلت على المشروع من الصفر، وكنت مسؤولة عن اختيار اسم البراند وتحديد الألوان المناسبة، وكمان تصميم الـ UX flow عشان التنقل بين الصفحات يكون سهل ومريح.

الموقع معمول باستخدام HTML, CSS, JavaScript و Bootstrap، وده خلّاه يكون سريع ومتجاوب مع كل الأجهزة (موبايل – تابلت – كمبيوتر).

أهم المميزات:

تصميم حديث وبسيط

متجاوب مع كل الشاشات

تجربة مستخدم سهلة ومنظمة

تقسيم واضح للأقسام (الرئيسية – المنتجات – الأقسام – التواصل)

أداء سريع وشكل احترافي

المشروع اتنفذ في يومين بس كـ challenge شخصي، وده ساعدني أطور مهاراتي في السرعة، التصميم، وحل المشاكل بشكل عملي.

بطاقة العمل

اسم المستقل
عدد الإعجابات
0
عدد المشاهدات
4
تاريخ الإضافة
المهارات