نظام إدارة الامتحانات المتكامل بإستخدام SQL

تفاصيل العمل

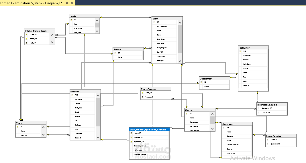
هذا المشروع عبارة عن قاعدة بيانات متكاملة لإدارة دورة الامتحانات بالكامل، تم تطويره باستخدام Microsoft SQL Server

النظام يغطي جميع المراحل من إنشاء الامتحان، تعيين الأسئلة، تسجيل إجابات الطلاب، التصحيح التلقائي، وحتى استخراج النتائج والتقارير النهائية.

المزايا الأساسية:

- بنك أسئلة: يتيح للمدرسين إنشاء وإدارة الأسئلة (MCQ, True/False, Text) وربطها بالمقررات مع تحديد الدرجة لكل سؤال.

- إنشاء الامتحانات: ربط الامتحان بالمقررات، الفروع، التراكات، والـ intakes مع إمكانية تعيين الأسئلة يدويًا أو عشوائيًا.

- مشاركة الطلاب: تعيين الامتحانات للطلاب وتسجيل إجاباتهم داخل النظام.

- تصحيح تلقائي: الأسئلة الموضوعية يتم تصحيحها تلقائيًا بمقارنة الإجابة الصحيحة مع إجابة الطالب.

- حساب النتائج: إجراءات مخزنة (Stored Procedures) لحساب الدرجة النهائية للطالب في الامتحان وعرض نتائج الأداء على مستوى المقرر.

أبرز الإجراءات المخزنة:

Register_Student – إضافة طالب جديد.

Register_Instructor – إضافة مدرس جديد.

Register_Course – إضافة مقرر جديد.

Calculate_Result – حساب الدرجة النهائية للطالب في امتحان محدد.

CourseResult – عرض نتائج الطلاب في مقرر معين.

لتقنيات المستخدمة

Microsoft SQL Server

T-SQL (DDL, DML, Stored Procedures, Triggers, Views)

ERD & Database Mapping Diagrams

بطاقة العمل

اسم المستقل
عدد الإعجابات
4
عدد المشاهدات
36
تاريخ الإضافة
تاريخ الإنجاز
المهارات