تفاصيل العمل

Project Description:

As part of my role as a Business Intelligence and Data Analyst, I developed a comprehensive Sales Management Report for AdventureWorks, a renowned retail company. This project involved extracting, transforming, and analyzing sales data from the AdventureWorks data warehouse to provide actionable insights for the management team.

Key Responsibilities:

Data Extraction and Transformation: Utilized SQL to extract sales data from the AdventureWorks data warehouse. Transformed and cleaned the data to ensure accuracy and consistency.

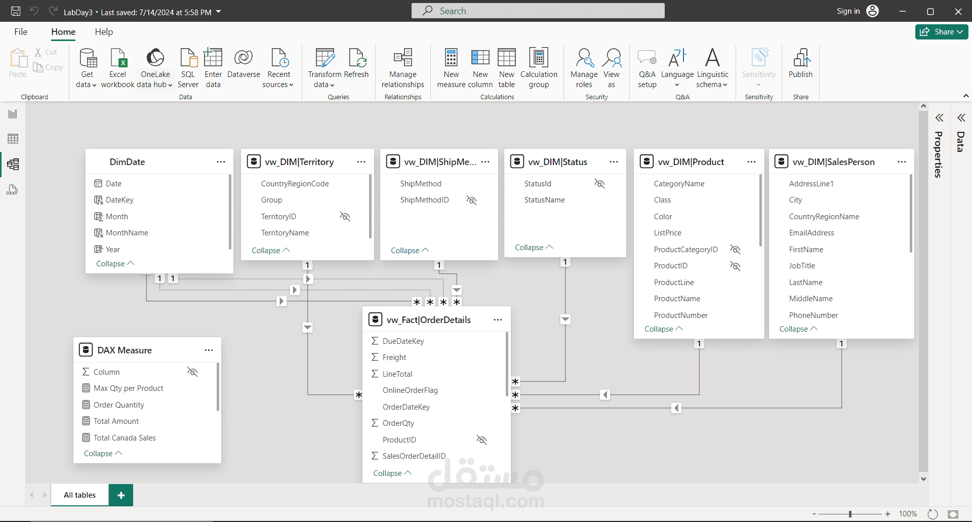
Data Modeling: Designed and implemented data models to structure the sales data for efficient analysis. Created relationships between various tables, including sales, customers, products, and geographical data.

Dashboard Development: Leveraged Power BI to create interactive dashboards and reports. Key visualizations included:

Total Sales by City: Developed a column chart to display the total sales for each city. Applied DAX functions to filter and show only the top three cities with the highest sales.

Sales by Product Category: Created a tree map to visualize sales distribution across different product categories.

Yearly Sales Trends: Utilized line charts to illustrate sales trends over multiple years, enabling the identification of growth patterns and seasonal variations.

Sales by Country: Designed a bar chart to present sales figures by country, highlighting the top-performing regions.

Sales Status: Implemented a pie chart to categorize sales based on their status (e.g., completed, pending, canceled).

بطاقة العمل

اسم المستقل
عدد الإعجابات
0
عدد المشاهدات
123
تاريخ الإضافة
تاريخ الإنجاز
المهارات