تفاصيل العمل

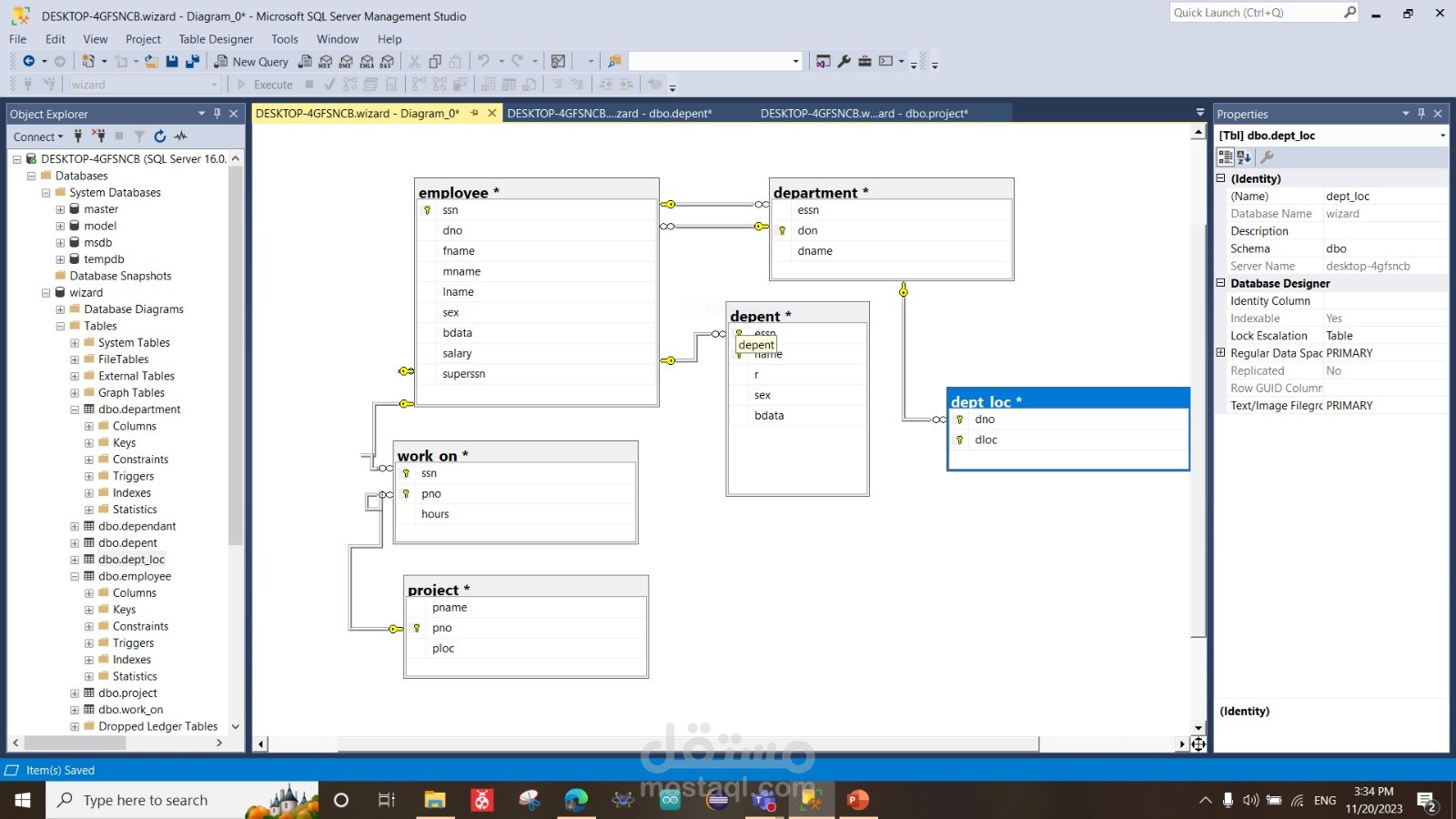
1. **Database Purpose:** Designing a relational database for employee management, tracking work assignments, and departmental affiliations.

2. **Tables:**

- Employee (Employee details, Department affiliation, Work assignments)

- Department (Department details)

- Dept (Association table for Employee-Department relationships)

- Work (Work details)

3. **Relationships:**

- Employees are associated with a single department and multiple work assignments.

- Departments can have multiple employees.

- Many-to-Many relationship represented by the Dept table.

4. **Key Attributes:**

- EmployeeID, FirstName, LastName, DateOfBirth, DepartmentID, WorkID.

- DepartmentID, DepartmentName.

- EmployeeID, DepartmentID, StartDate, EndDate.

- WorkID, WorkTitle, Description.

5. **Objective:** Efficiently manage employee data, departmental information, and work assignments through a well-structured database.

6. **Noteworthy Concepts:**

- Utilizes primary and foreign keys for data integrity.

- Supports one-to-many and many-to-many relationships for comprehensive data representation.

ملفات مرفقة

بطاقة العمل

اسم المستقل
عدد الإعجابات
0
عدد المشاهدات
96
تاريخ الإضافة
تاريخ الإنجاز
المهارات