رسم مخططات التسلسل Sequence diagrams لتطبيق ويب مدرستي الذكية

تفاصيل العمل

تحليل وتصميم احترافي لمشروعك البرمجي باستخدام مخططات UML – مع نموذج عملي لتطبيق "مدرستي الذكية"

هل تطوّر نظامًا برمجيًا وتحتاج لفهم عميق وتوثيق دقيق لجميع عملياته؟

أقدّم لك خدمة رسم جميع مخططات UML بجودة عالية، تشمل التحليل المنهجي لسير العمليات، تسلسل التفاعلات، مكونات النظام، التحقق، وإدارة الأخطاء.

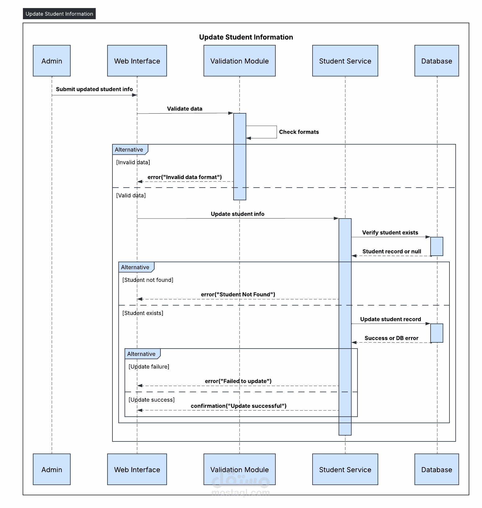
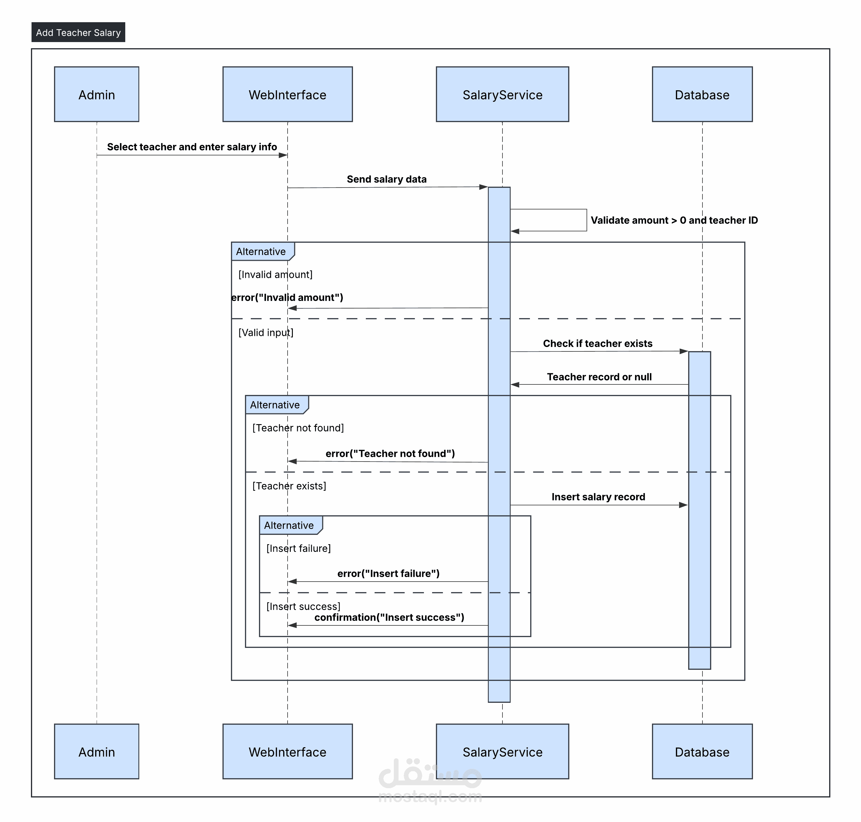
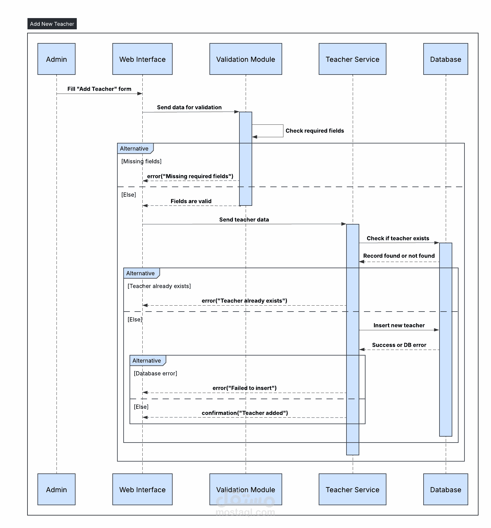
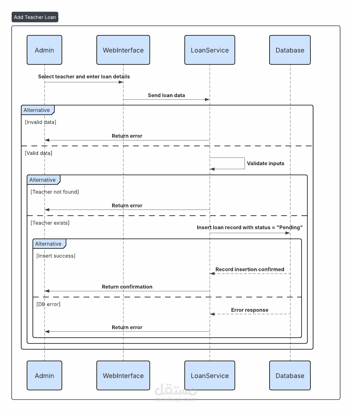
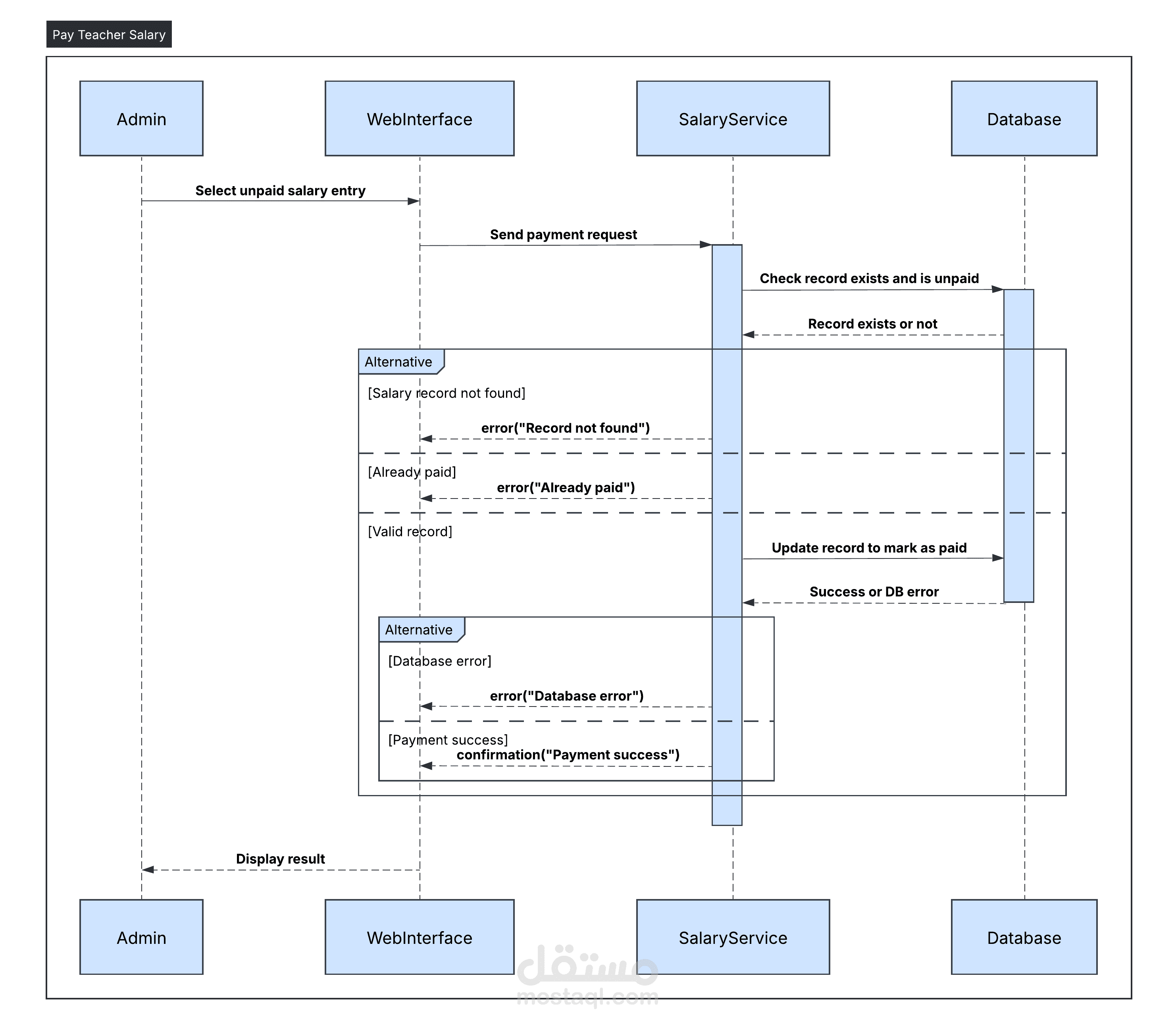
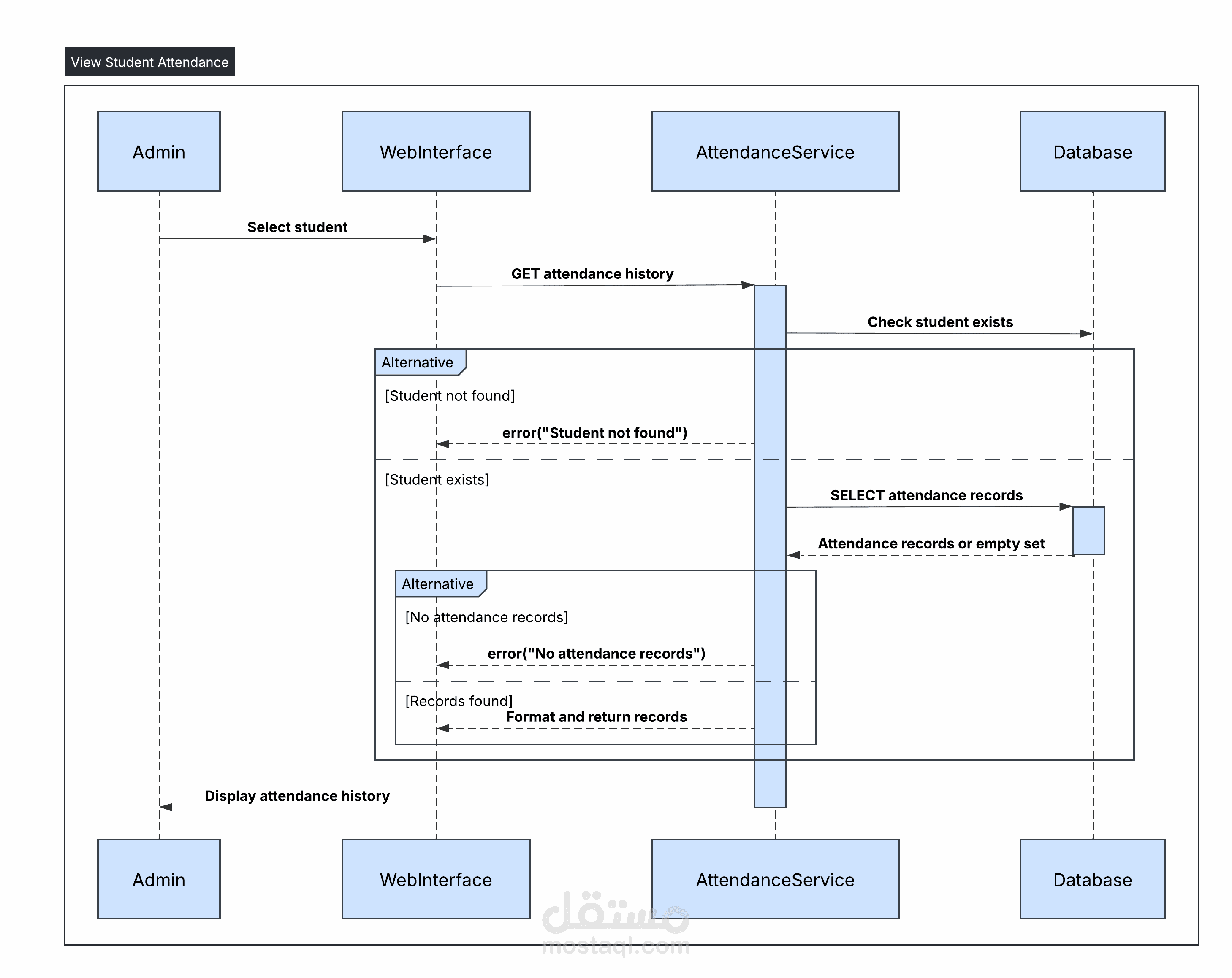
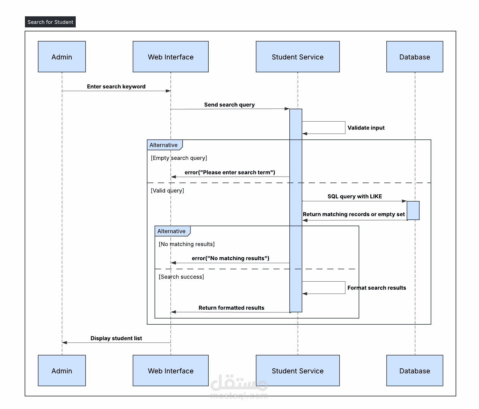
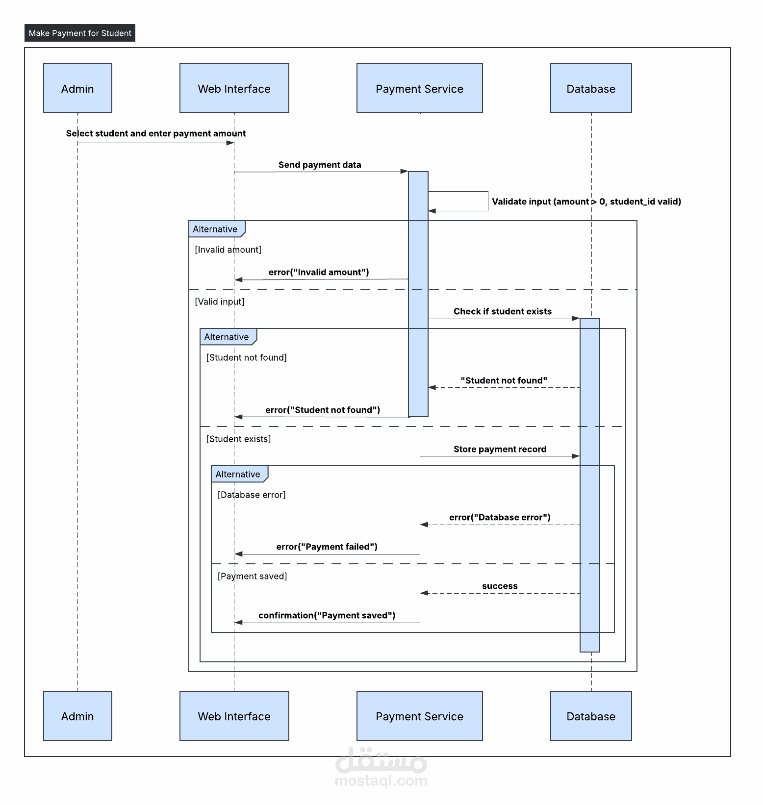
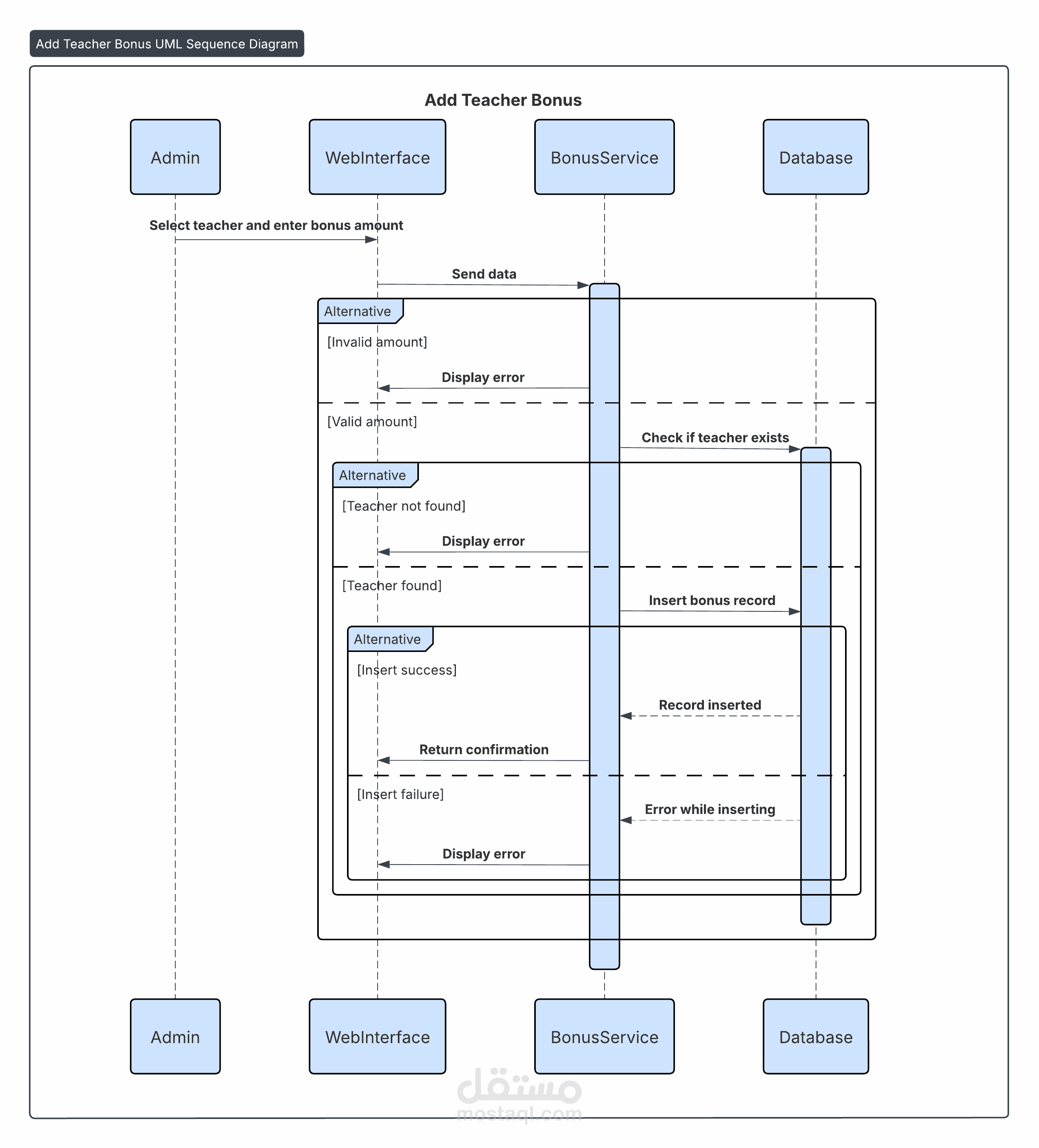
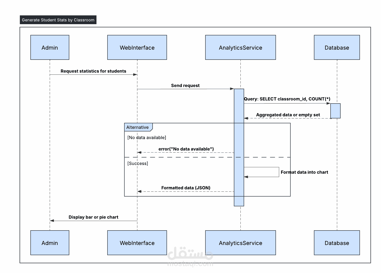
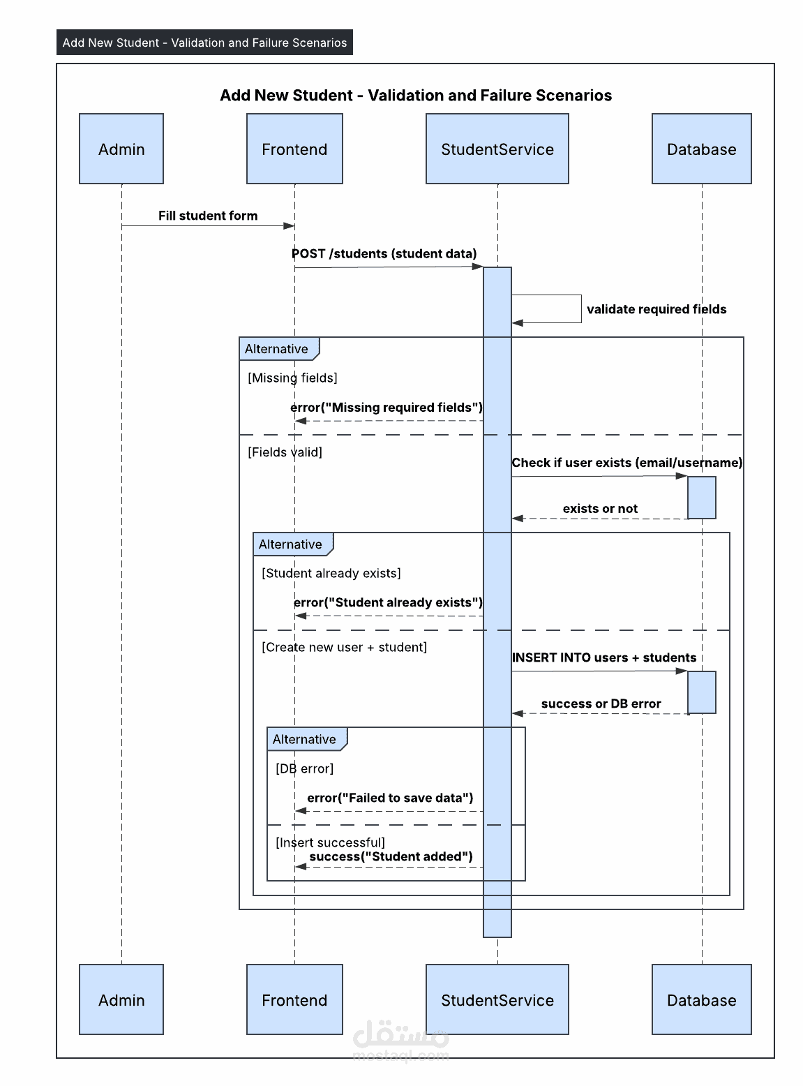
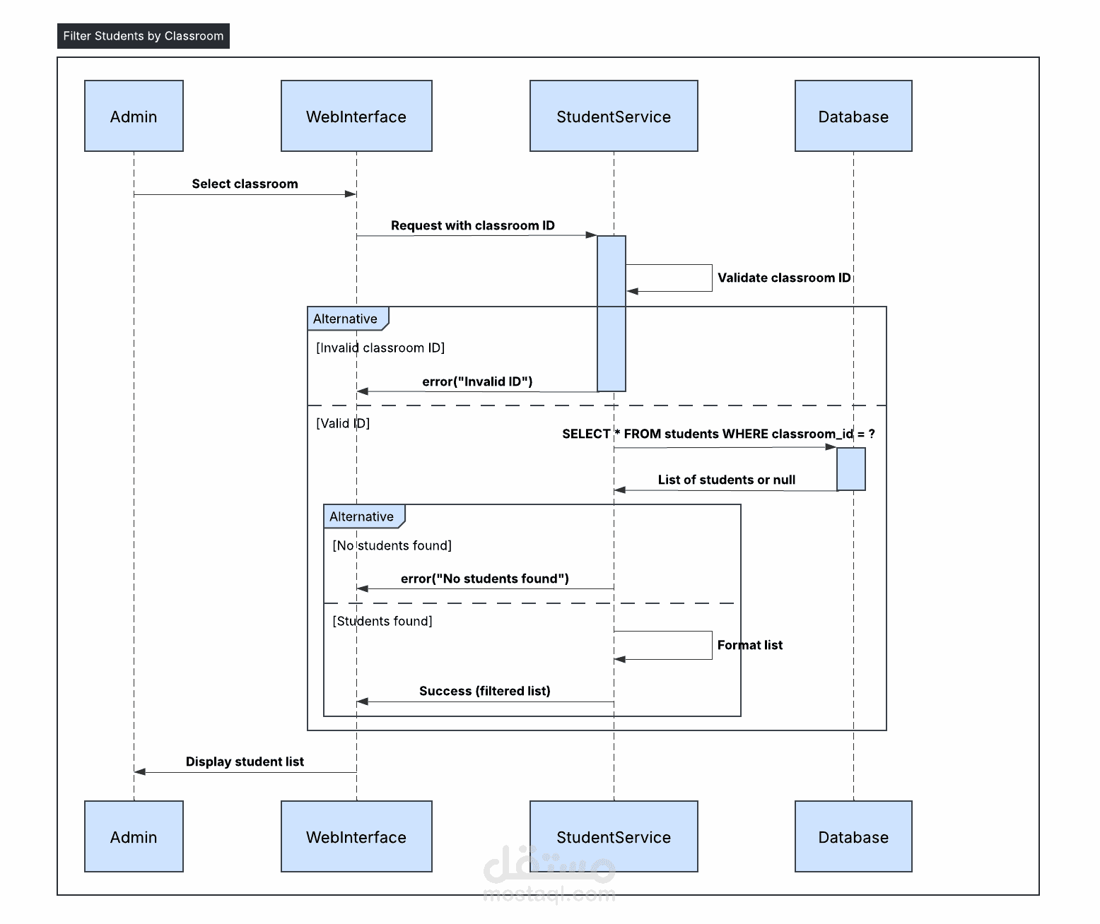
نموذج العمل – مخطط تسلسل لتطبيق "مدرستي الذكية"

في هذا النموذج، تم إعداد مخطط تسلسل (Sequence Diagram) خاص بتطبيق ويب لإدارة المدارس – "مدرستي الذكية"، حيث يتم توضيح كيفية تدفّق العمليات داخل النظام بدءًا من تسجيل الدخول، إلى إدارة الصفوف، الطلاب، المعلمين، الجداول الدراسية، وغيرها.

كل عملية داخل النظام يتم تمثيلها بمخطط منفصل يُبرز:

تسلسل التفاعلات بين الكائنات (Actors & Objects)

التحقق من صحة البيانات (Validation)

حالات الفشل والخطأ (Error Handling)

الاستجابات المختلفة للنظام (Success / Failure Scenarios)

العمليات الخلفية (Background Processes)

ما أقدّمه في هذه الخدمة:

أقوم برسم جميع مخططات UML التي يحتاجها مشروعك، ومن ضمنها:

مخطط الاستخدام (Use Case Diagram)

مخطط الفئات (Class Diagram)

مخطط التتابع / التسلسل (Sequence Diagram)

مخطط الأنشطة (Activity Diagram)

مخطط الحالات (State Diagram)

مخطط الكائنات (Object Diagram)

مخطط التوزيع (Deployment Diagram)

مخطط المكونات (Component Diagram)

مخطط الحزم (Package Diagram)

مخطط التعاون (Collaboration Diagram)

مخطط التوقيت (Timing Diagram)

مخطط الآلات (State Machine Diagram)

مخرجات العمل:

تسليم جميع المخططات بصيغ عالية الجودة: PNG، SVG، PDF

تجميع كل المخططات في ملف PDF شامل ومنسّق لسهولة المعاينة والعرض

لماذا يجب أن تبدأ بتحليل UML؟

توثيق مرجعي شامل للنظام

تقليل التكاليف الناتجة عن أخطاء التحليل

تحسين التواصل بين فريق التطوير وأصحاب المشروع

تمكين التطوير السلس والتوسعة المستقبلية

تسهيل اختبار النظام وضمان جودة عالية للكود

إذا كنت تطوّر نظامًا مثل "مدرستي الذكية" أو أي تطبيق ويب/موبايل آخر، فأنا هنا لأقدّم لك تحليلًا احترافيًا موثقًا بصريًا، يمكّنك من الانطلاق بمشروعك بثقة واستقرار.

ملفات مرفقة

بطاقة العمل

اسم المستقل
عدد الإعجابات
0
عدد المشاهدات
476
تاريخ الإضافة
تاريخ الإنجاز
المهارات