تحليل النظام و عمل مخططات الERD وال Use Case Diagram لمشروع مطعم الكتروني

تفاصيل العمل

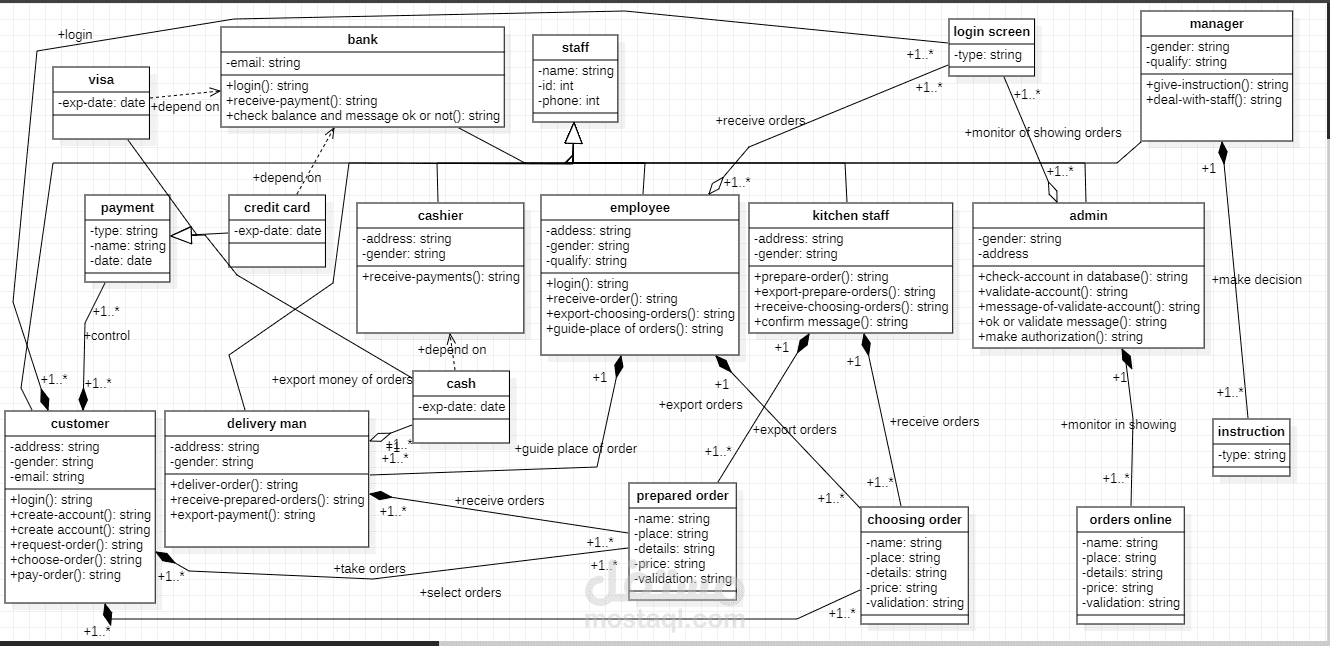
مخطط ERDو مخطط Use Case Diagram كامل بالتفاصيل لمشروع المطعم الالكتروني وشرح كفيه اتمام المهمات والمعالملات بين ال actors المختلفين داخل النظام

بطاقة العمل

اسم المستقل
عدد الإعجابات
1
عدد المشاهدات
1805
تاريخ الإضافة