تفاصيل العمل

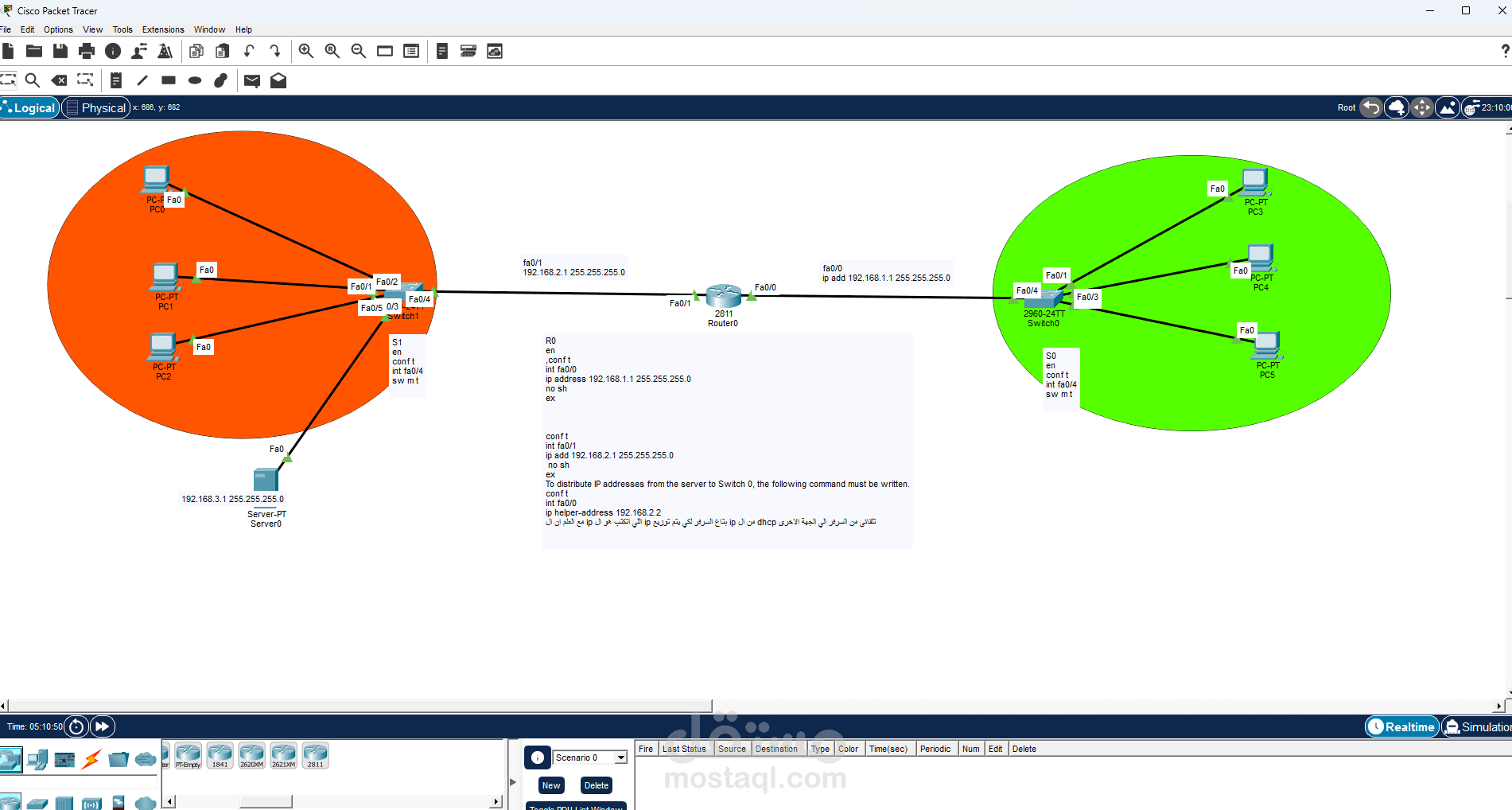
Left Side (Orange Area)

The orange section represents the first LAN. It contains:

Three PCs

One server

One switch

All of these devices are connected to the switch. The switch works as the central connection point for the devices in this network.

2. Right Side (Green Area)

The green section represents the second LAN. It contains:

Three PCs

One switch

Just like the first network, all devices in this LAN are connected to the switch.

3. Middle Section

In the center of the topology, there is a router connecting the two switches.

The router is responsible for allowing communication between the two different networks.

Function of Each Device

PCs

The PCs are end-user devices used to send and receive data within the network.

Switch

The switch connects devices within the same LAN and forwards data based on MAC addresses.

Router

The router connects different networks together. In this topology, it allows devices in the orange LAN to communicate with devices in the green LAN.

Server

The server, located in the left LAN, is used to provide network services such as file sharing, web services, DNS, or other resources depending on the configuration.

Main Idea of the Topology

The main purpose of this network is to demonstrate how:

multiple devices can be connected inside a LAN using a switch,

two different LANs can be connected using a router,

and devices from one network can communicate with devices in another network.

This is a basic example of inter-network communication.

Data Flow in the Network

If a PC in the orange network wants to send data to a PC in the green network, the process is usually:

The PC sends the data to the switch

The switch forwards it to the router

The router determines the correct destination network

The router sends the data to the other switch

The switch delivers it to the target PC

So:

Communication within the same LAN is handled by the switch

Communication between different LANs is handled by the router

Notes About the Diagram

The orange and green colors are used to visually separate the two networks.

The labels such as Fa0/1, Fa0/0, Fa0/24 indicate the FastEthernet ports used for the connections.

There is also a small text box in the middle that appears to contain IP addressing or router configuration notes, but the text is not fully clear in the image.

Conclusion

This diagram represents a simple but important network model in Packet Tracer. It shows how two LANs can be connected through a router, allowing communication between different groups of devices. It also demonstrates the roles of switches, PCs, and a server in a basic network environment.

If you want, I can also give you one of these in English:

A short academic paragraph

A simple easy-English explanation

A presentation-style explanation

A ready-to-submit report version

If you want, I can rewrite it in a more formal university style.

بطاقة العمل

اسم المستقل
عدد الإعجابات
0
عدد المشاهدات
2
تاريخ الإضافة
تاريخ الإنجاز
المهارات