تفاصيل العمل

عنوان: تصميم قاعدة بيانات نظام حجوزات — Booking Analytics Database

وصف:

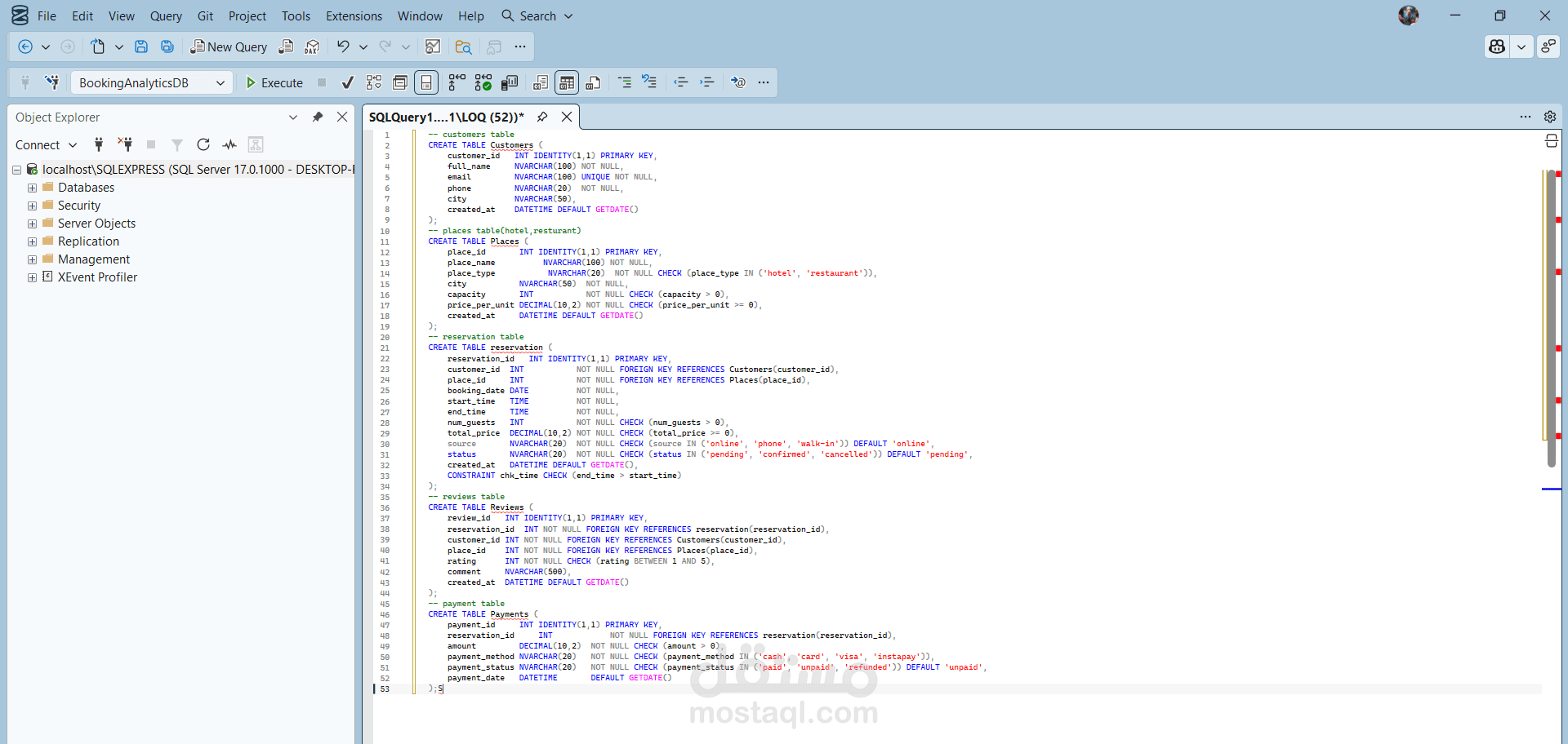
قمت بتصميم قاعدة بيانات متكاملة لنظام حجوزات فنادق ومطاعم باستخدام SQL Server ، تشمل 5 جداول:

Customers — بيانات العملاء

Places — الفنادق والمطاعم مع السعة والأسعار

Reservations — الحجوزات مع تتبع المصدر والحالة

Payments — المدفوعات بطرق متعددة (Cash, Card, Instapay)

Reviews — تقييمات العملاء

المميزات: Foreign Keys — Data Validation — Business Logic Constraints

الأدوات: SQL Server— Database Design

ملفات مرفقة

بطاقة العمل

اسم المستقل
عدد الإعجابات
0
عدد المشاهدات
7
تاريخ الإضافة
المهارات