تفاصيل العمل

منصة إنقاذ الطعام (Food Rescue Platform):

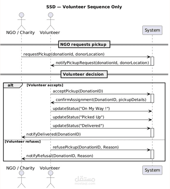
شاركت في تصميم منصة تهدف إلى ربط المتبرعين بالطعام مع الجمعيات الخيرية لتقليل هدر الطعام. قمنا بتحليل النظام باستخدام عدة مخططات UML مثل Class Diagram وState Chart Diagram وDFD وUse Case Diagram لتوضيح بنية النظام، تدفق البيانات، وحالات الاستخدام المختلفة، مع التركيز على تنظيم العمليات وتحسين تجربة المستخدم.