تفاصيل العمل

شروع Multi-Auth System باستخدام Laravel 11، يتيح إنشاء أكثر من نوع مستخدم (User & Admin/Driver) مع حماية النظام بشكل كامل.

يتميز المشروع بـ:

أنظمة تسجيل دخول منفصلة لكل نوع مستخدم مع التحكم في الوصول.

Middleware مخصص لحماية الصفحات ومنع الوصول غير المصرح به.

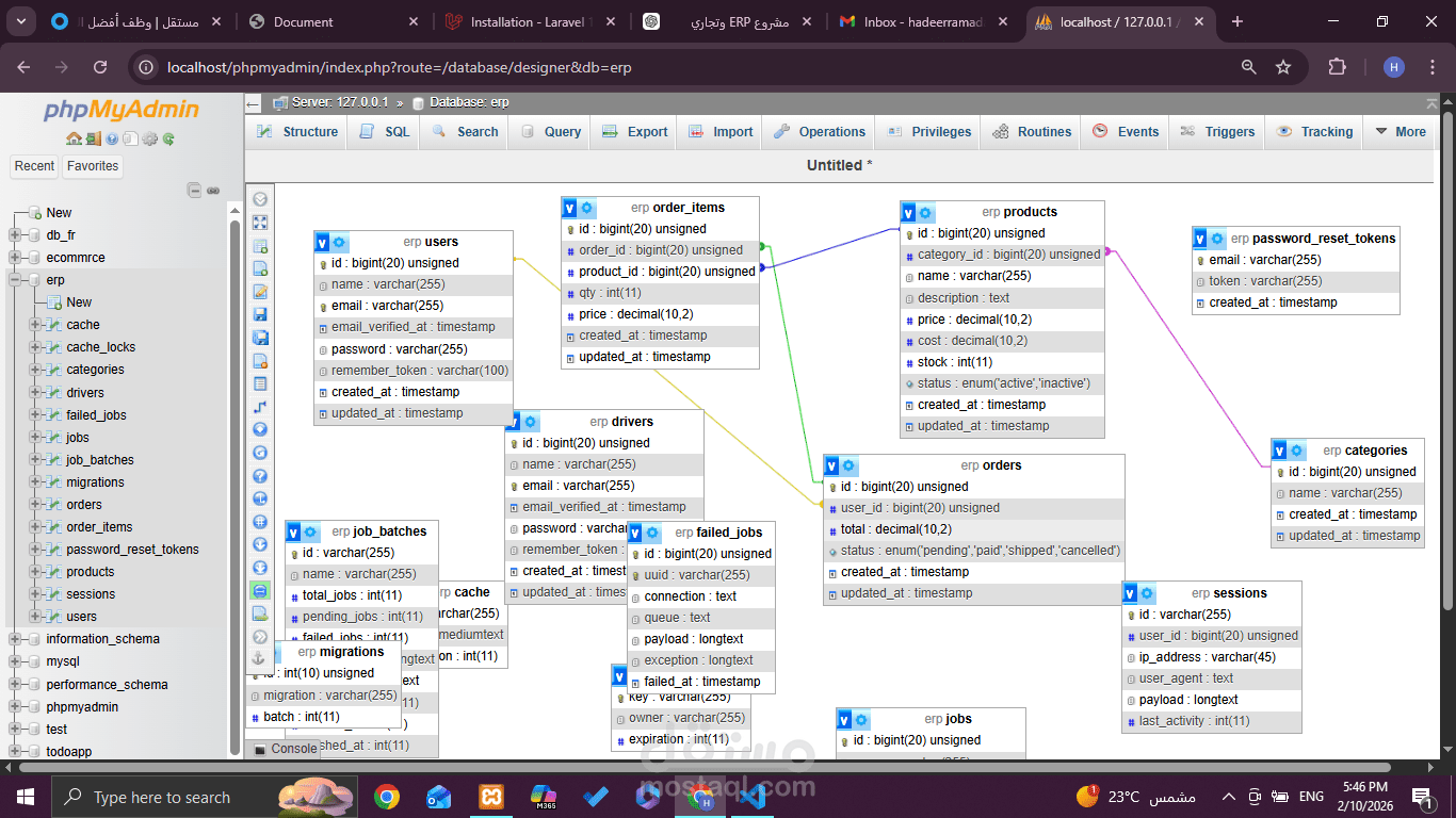
قاعدة بيانات منظمة لكل جارد (Guard) لضمان الأمان والمرونة.

إمكانية التوسع لإضافة أنواع مستخدمين جديدة بسهولة.

تم تطوير المشروع باستخدام أفضل ممارسات Laravel لضمان كود نظيف، قابل للصيانة، وآمن.

بطاقة العمل

اسم المستقل
عدد الإعجابات
0
عدد المشاهدات
5
تاريخ الإضافة
تاريخ الإنجاز
المهارات