تفاصيل العمل

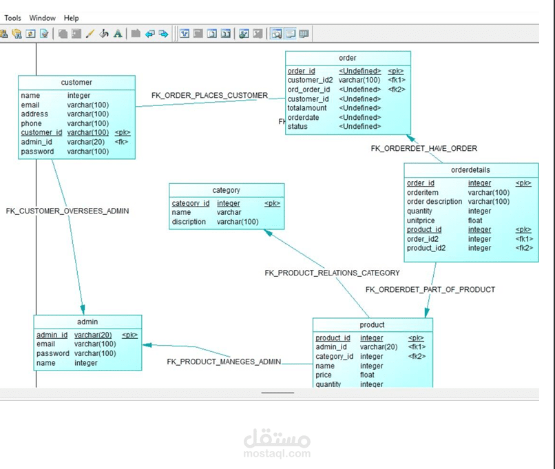
تطبيق مكتبي لإدارة عمليات السوبر ماركت يهدف إلى تنظيم المبيعات والمخزون وتسهيل إدارة المنتجات والعملاء بطريقة فعّالة.

يتيح النظام:

إدارة المنتجات (إضافة – تعديل – حذف)

متابعة المخزون والتنبيه عند نفاد الكميات

إدارة عمليات البيع وإصدار الفواتير

تسجيل بيانات العملاء والموردين

البحث السريع وعرض التقارير الأساسية

تم تطوير التطبيق باستخدام C# Windows Forms مع SQL Server و ADO.NET لضمان سرعة الأداء ودقة التعامل مع البيانات، مع واجهة استخدام سهلة تناسب العمل اليومي داخل السوبر ماركت.

بطاقة العمل

اسم المستقل
عدد الإعجابات
0
عدد المشاهدات
9
تاريخ الإضافة
تاريخ الإنجاز
المهارات