تفاصيل العمل

تطبيق ويب يساعد الطلاب على المذاكرة بذكاء من خلال بطاقات تعليمية يتم مراجعتها باستخدام تقنية التكرار المتباعد، لضمان حفظ أفضل وذاكرة أقوى على المدى الطويل.

الهدف

تبسيط المذاكرة وتنظيمها بحيث تراجع المعلومة في الوقت المناسب قبل ما تنساها.

المميزات الأساسية

1) إدارة البطاقات

إنشاء وتعديل وحذف البطاقات بسهولة.

تنظيم البطاقات بالوسوم.

تحديد مستوى صعوبة لكل بطاقة.

استيراد بطاقات جاهزة من ملف CSV.

2) نظام مراجعة ذكي

جدول مراجعة ثابت (1 – 3 – 7 – 15 – 30 يوم).

خوارزمية SM-2 التي تعدّل مواعيد المراجعة بناءً على أدائك.

التحويل بين النظامين تلقائيًا.

3) إحصائيات واضحة

عدد البطاقات الجاهزة للمراجعة يوميًا.

معدل التذكر (Retention Rate).

رسوم بيانية باستخدام Chart.js.

إمكانية تصدير البيانات لملف CSV.

4) تجربة مراجعة سلسة

واجهة سؤال/إجابة بسيطة.

تقييم أدائك بعد كل مراجعة (صعب – جيد – ممتاز).

متابعة التقدم داخل كل جلسة.

5) حسابات وصلاحيات

تسجيل دخول آمن بهوية Identity.

صلاحيات للمستخدم والمدير.

حسابات تجريبية جاهزة.

6) لوحة تحكم المدير

تعديل إعدادات الخوارزميات.

ضبط الفترات الزمنية.

متابعة إحصائيات النظام بالكامل.

7) إشعارات فورية (SignalR)

تنبيه مباشر عند وجود مراجعات جديدة.

تحديث الإحصائيات لحظيًا.

مزامنة بين عدة مستخدمين في نفس اللحظة.

إظهار حالة الاتصال.

إشعارات منبثقة عند إضافة بطاقات جديدة.

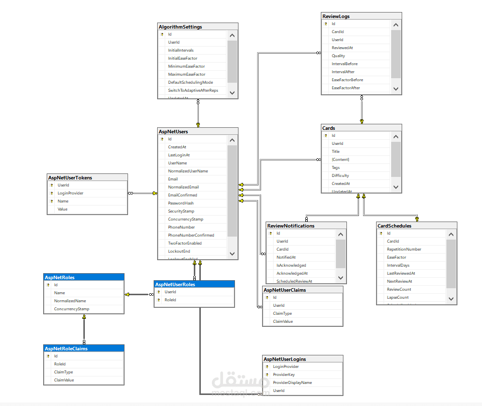
التقنيات المستخدمة

Back-End: ASP.NET Core MVC 8، Entity Framework Core، SQL Server، Identity، SignalR، Serilog

Front-End: Bootstrap، jQuery، Chart.js، Font Awesome، SignalR JS Client

بطاقة العمل

اسم المستقل
عدد الإعجابات
0
عدد المشاهدات
9
تاريخ الإضافة
تاريخ الإنجاز
المهارات