تفاصيل العمل

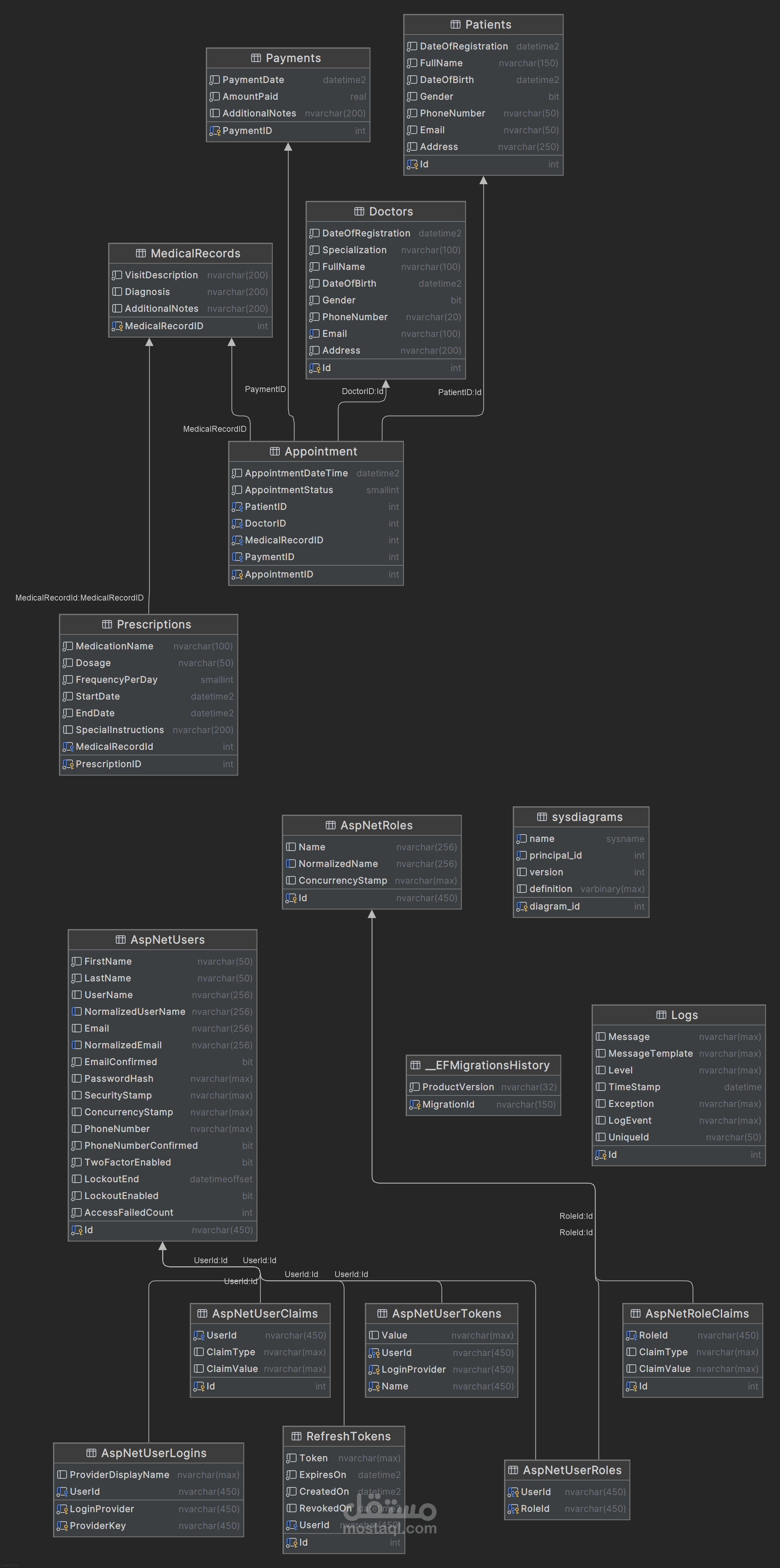
نظام ClinicCore هو حل متكامل لإدارة العيادات الطبية، صمم باستخدام أحدث تقنيات ASP.NET Core 9، ليقدم منصة آمنة وسهلة التوسع تحول الفوضى الإدارية إلى workflow منظم.

لماذا هذا النظام؟

العيادات تعاني من أنظمة متفرقة لإدارة المرضى، المواعيد، والسجلات الطبية. ClinicCore يجمع كل هذه المهام في نظام واحد، مع ضمان:

- أمان عالي (توثيق بـ JWT، صلاحيات دورية متعددة المستويات)

- تتبع كامل (سجلات طبية، وصفات، دفعات مالية، مع سجل تدقيق لكل التغييرات)

- كفاءة عالية (واجهة API سريعة باستخدام Entity Framework Core 9 + SQL Server)

أبرز الميزات التي تهم عميلك:

- إدارة المرضى:

- تسجيل سريع + بحث متقدم (بالاسم، الهاتف، الرقم الطبي)

- حفظ التاريخ الطبي الكامل لكل مريض

- حجز المواعيد:

- جدولة مرنة مع إرفاق الطبيب والتشخيص

- تتبع حالة الموعد (ملغى، مكتمل، مؤجل)

- وصفات طبية رقمية:

- إنشاء وصرف الوصفات مع منع التكرار

- ربطها تلقائياً بالسجل الطبي

- مدفوعات آمنة:

- تسجيل الدفعات

- أمان متعدد الطبقات:

- 4 مستويات صلاحيات (مدير عام، مدير عيادة، موظف استقبال، مسؤول طبي)

- تشفير كلمات المرور + توثيق بـ JWT مع تحديث تلقائي للـ Tokens

التقنيات المستخدمة:

- C#، ASP.NET Core 9، SQL Server

- Entity Framework Core + نمط Repository/Unit of Work

- FluentValidation للتحقق من البيانات، AutoMapper لتبسيط الأكواد

- توثيق API كامل عبر Swagger

لماذا تختارني لتنفيذ مشروعك؟

- خبرة في تطوير أنظمة إدارية معقدة (مثل هذا النظام)

- التزام بكتابة كود نظيف، سهل التطوير والصيانة

- دعم كامل بعد التسليم

هل تحتاج نظاماً مشابهاً لعيادتك أو مؤسستك؟ تواصل معي الآن لتحويل فكرتك إلى واقع!

بطاقة العمل

اسم المستقل
عدد الإعجابات
0
عدد المشاهدات
8
تاريخ الإضافة
المهارات