تفاصيل العمل

نظام الامتحانات الذكي (SQL Server)

عن المشروع:

كجزء من تدريبنا في معهد تكنولوجيا المعلومات (ITI)، نجح فريقي وأنا في تسليم نظام امتحانات متكامل خلال أسبوع واحد فقط. يحاكي المشروع سير العمل الأكاديمي الحقيقي للامتحانات، مع تركيز قوي على:

سلامة البيانات

التحكم في الوصول بناءً على الأدوار

أتمتة العمليات

تصميم قابل للتوسع

التقنيات والأدوات المستخدمة:

SQL Server – نسخة محلية للنشر النهائي

ASP Monster – لإتاحة الوصول الكامل لقاعدة البيانات عن بُعد ودعم التعاون الجماعي

Trello – لإدارة المهام بطريقة Agile، والتواصل داخل الفريق، ومتابعة سير العمل

? الميزات الأساسية وأبرز النقاط:

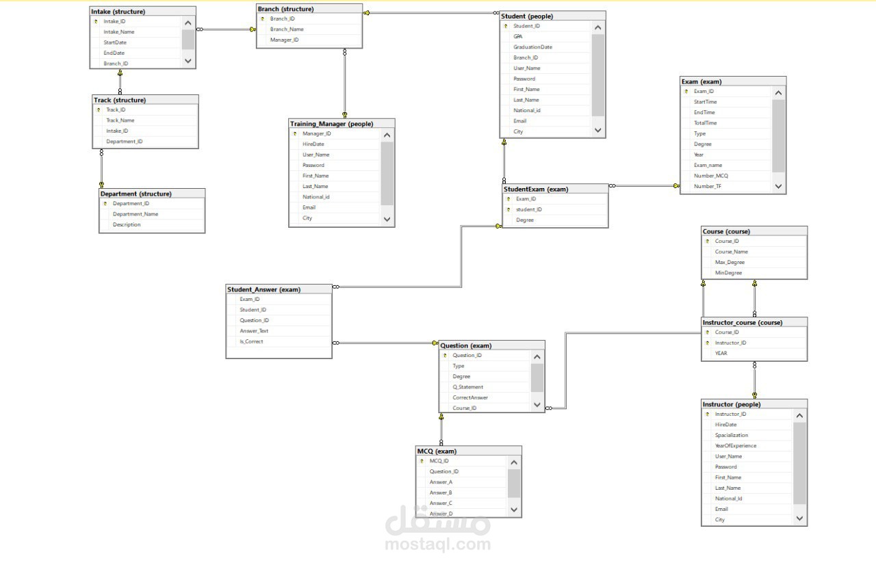
هيكلية قاعدة البيانات:

• تصميم مخطط علاقات (ERD) متكامل مع الحفاظ على السلامة المرجعية

• إنشاء أكثر من 20 جدولًا منظمًا باستخدام المفاتيح الأساسية (PK) والخارجية (FK) وقواعد التحديث/الحذف التلقائي

إدارة المستخدمين والأدوار:

• أدوار متعددة: طلاب | مدرسون | مديرون

• صلاحيات مخصصة بناءً على الدور باستخدام Views آمنة

• تحكم دقيق في الوصول إلى البيانات الحساسة والعمليات الهامة

منطق الأعمال والأتمتة:

• إجراءات مخزنة لتنفيذ:

جدولة الامتحانات

توزيع الأسئلة

منطق التصحيح

• Triggers لتطبيق القواعد تلقائيًا

• أعمدة محسوبة وقيود تحقق Check Constraints لضمان صحة البيانات

• Transactions لضمان تسليم الامتحانات بشكل ذري (غير قابل للتجزئة)

تحسين الأداء:

• استخدام الفهارس (Indexes) لتسريع الاستعلامات المعقدة

• تصميم استعلامات وهيكل قاعدة بيانات بشكل فعال

الوظائف التشغيلية:

• بنوك أسئلة ديناميكية يتم إدارتها بواسطة المدرسين

• جلسات امتحان محددة الوقت مع رقابة صارمة على الوصول

• توليد النتائج في الوقت الفعلي

• أنظمة نسخ احتياطي واستعادة مؤتمتة

• تسجيل أنشطة الطلاب والموظفين (Audit Logging)

الإنجازات الرئيسية:

تسليم المشروع بنجاح ضمن إطار زمني ضيق

نظام متكامل يدعم أدوارًا متعددة

تعاون سلس عن بُعد باستخدام ASP Monster

تطبيق عملي لمفاهيم متقدمة في SQL

بطاقة العمل

اسم المستقل
عدد الإعجابات
0
عدد المشاهدات
20
تاريخ الإضافة
تاريخ الإنجاز
المهارات