تفاصيل العمل

Instructors:

Dr. Mostafa El-gamala

Dr. Mahmoud Attala

Dr. Amr Khalil

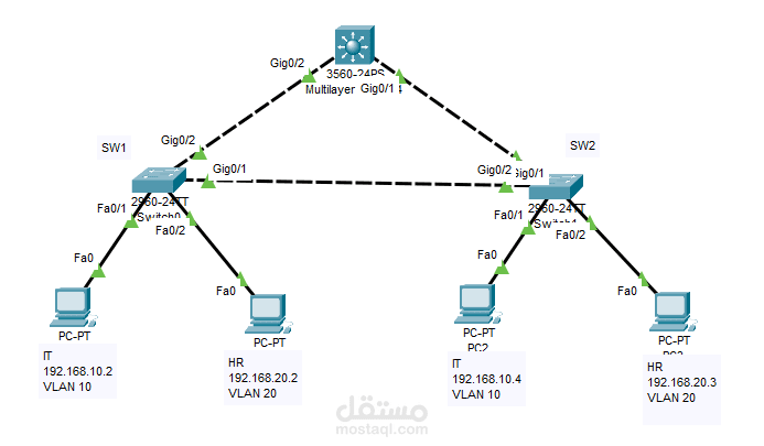
CCNAv7: Introduction to Networks

CCNAv7: Switching, Routing, and Wireless Essentials (practical)

CCNAv7: Enterprise Networking, Security, and Automation (practical)

بطاقة العمل

اسم المستقل
عدد الإعجابات
0
عدد المشاهدات
35
تاريخ الإضافة
تاريخ الإنجاز
المهارات