تفاصيل العمل

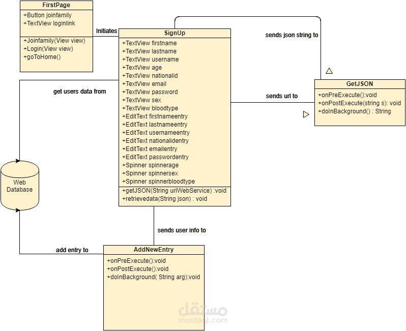
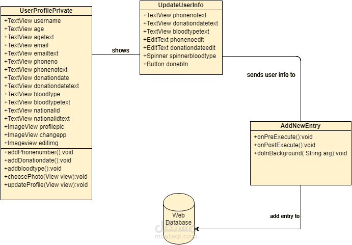
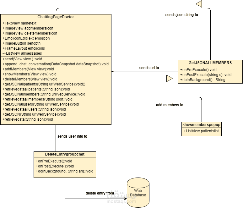
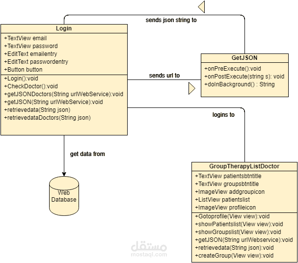
These are the UML class diagrams for my graduation project. It was an android mobile application for medical services: Blood donation, Intensive care and group therapy. It had a user side and hospital side.

بطاقة العمل

اسم المستقل
عدد الإعجابات
0
عدد المشاهدات
629
تاريخ الإضافة
المهارات