تفاصيل العمل

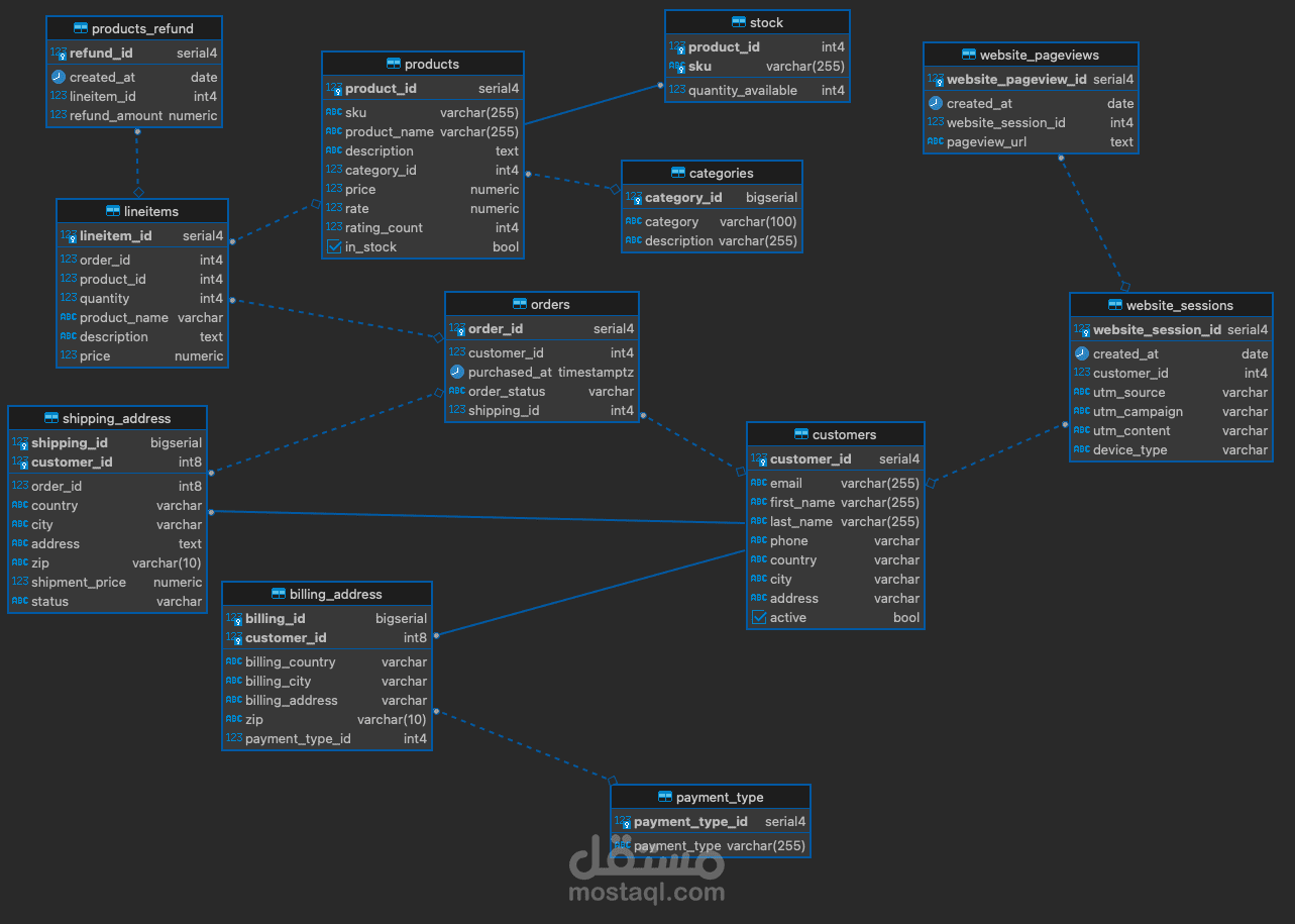
تم تصميم قاعدة بيانات Postgres هذه لمتجر التجارة الإلكترونية. تتضمن قاعدة البيانات جداول مترابطة لتخزين معلومات المنتج، الطلبات، العملاء، المدفوعات، والمزيد. وقد تم استخدام مفاهيم التطبيع لتجنب التكرار وتسهيل تحديث البيانات. تم إنشاء علاقات مفتاح أجنبي بين الجداول لربطها معًا بشكل منطقي. كما تم إنشاء مؤشرات لتحسين أداء الاستعلامات.

مهارات المستخدمة:

تصميم قواعد البيانات (Database Design)

SQL

Postgres

التطبيع (Normalization)

العلاقات (Relationships)

المؤشرات (Indexes)

عملية التطوير:

تحليل المتطلبات: تم تحديد الجداول اللازمة وكيفية ارتباطها ببعضها البعض بناءً على متطلبات المتجر.

إنشاء الجداول: تم إنشاء الجداول الأساسية وتحديد الأعمدة اللازمة لكل جدول.

تحديد العلاقات: تم إنشاء العلاقات بين الجداول باستخدام مفاتيح أجنبية لربطها بشكل صحيح.

تطبيق التطبيع: تم تطبيق قواعد التطبيع لتجنب التكرار وتحسين سلامة البيانات.

إنشاء المؤشرات: تم إنشاء مؤشرات على الأعمدة المستخدمة بشكل متكرر في الاستعلامات لتحسين أداء الاستعلامات.

اختبار قاعدة البيانات: تم اختبار قاعدة البيانات للتأكد من صحة العلاقات والوظائف.

نتائج المشروع:

تم إنشاء قاعدة بيانات قوية ومستقرة لمتجر التجارة الإلكترونية، والتي يمكن استخدامها لتخزين وإدارة البيانات بكفاءة.

بطاقة العمل

اسم المستقل
عدد الإعجابات
0
عدد المشاهدات
19
تاريخ الإضافة
المهارات