تفاصيل العمل

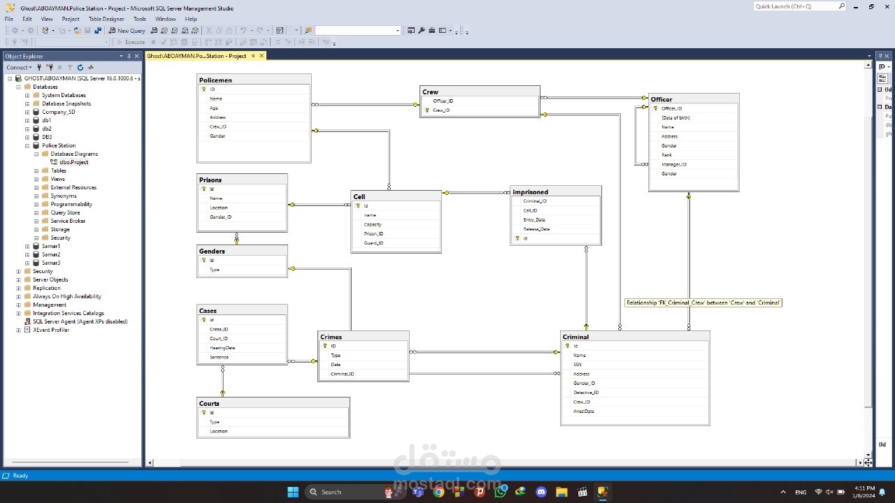
مشروع erd ل قاعدة بيانات لسجن تم العمل عليها علي mysql server يحاكي نظام السجن من تسجيل بيانات المسجونين الي المحقيق و المسؤلين علي القبض علي المتهم

بطاقة العمل

اسم المستقل
عدد الإعجابات
0
عدد المشاهدات
32
تاريخ الإضافة
تاريخ الإنجاز
المهارات