تفاصيل العمل

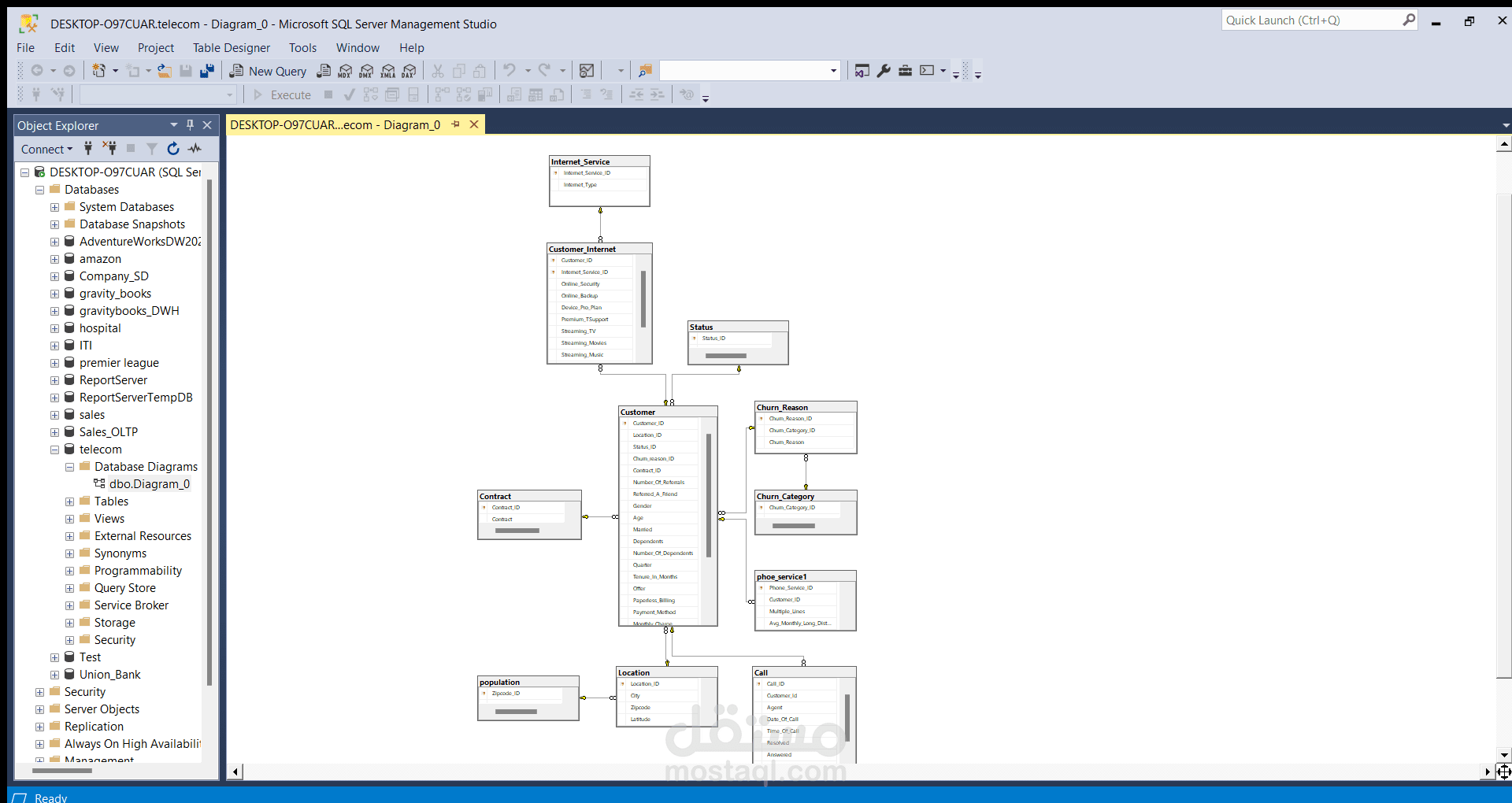
The Telecom Churn SQL Server Project focuses on leveraging SQL Server's robust capabilities to analyze and mitigate customer churn in the telecommunications industry. Through advanced SQL queries and data manipulation, the project aims to identify patterns and factors contributing to customer attrition. By implementing strategic interventions based on SQL-driven insights, the project seeks to minimize churn rates, enhance customer retention, and optimize business performance in the competitive telecom landscape.

بطاقة العمل

اسم المستقل
عدد الإعجابات
0
عدد المشاهدات
40
تاريخ الإضافة